snipaste下载 :windows 10必备的软件有哪些?
一、冰点文库下载器 。
虽然迫于各种压力、冰点的网站和软件已经停止了更新、维护和下载,但是、江湖上流传的冰点文库下载器依然好使。

冰点文库下载器仅仅5.9MB,免安装,无广告。它可以自由下载百度、豆丁、道客巴巴、丁香、畅享网、it68、mbalib、金字塔医学、大桔灯文库的文档。
用户无需登录、也无需积分、更无需会员VIP,只需将要下载的文档的网页地址复制在软件的录入框中就可以自由下载,并最终生成pdf文件。
并且,生成的PDF文档支持修改和编辑。
二、PC版的剪映。
剪映的PC版“加字幕”TTMD快了,完全不费力,工作量减少了98%。
先看一下剪映的PC版的加字幕模块,很简单,选择“识别字幕”即可。

这样,软件就会识别视频中的人声,并自动在时间轴上生成字幕文本,实现声音、画面、字幕的完美配合,字幕的正确率就能达到98%,你只需要进行个别断句、标点符号的校正。

你也可以点击某个字幕片段,修改字体字样、颜色、不透明度、排版、文本的编辑。
三、ToDesk。
ToDesk是一款超简单、特顺滑、很实用的远程控制软件;它能实现用手机 远程控制、或操作异地的电脑。
和向日葵、TeamViewer_这些巨头相比,ToDesk更小巧、更便捷、更流畅;对个人用户,也是彻底免费!!

ToDesk软件仅仅11.4M,但支持Windows、Mac、Android、iOS跨平台无缝隙对接。
无需复杂的配置、0门槛上手使用:两端设备都装上ToDesk,把受控端的ID和密码发给控制端,然后在控制端电脑上输入ID和密码,就能控制异地的电脑了。

ToDesk不限速、几乎没延迟;不仅免费,ToDesk文件传输速度也非常快,两台电脑之间的文件管理操作如同在一个电脑上一样、高效快捷。
而且,ToDesk还支持鼠标手势、全键盘操作......
四、一伴App
经过使用下来真的是一款脱单神器了,我推荐给了3个朋友都在上面找到了合适的对象,不得不服。这款APP可以通过你填写的真实个人条件和恋爱观进行智能匹配,匹配到和你兴趣好爱相近的人,提高了找到适合你的人的几率。

这个一伴APP人性化功能特别多,牵手成功率也很高。只要双方互相心动之后就能够直接添加VX,功能设计的非常人性化。之前在AppStore需要付费才能下载,现在安卓和iOS都可以免费下载了。对于单身的人来说是非常宝藏的一款APP了。
五、集装箱插件-插件的鼻祖。
一款浏览器有没有灵魂,要看它有没有丰富的插件。
插件用得好,下班走得早。
市面上近10款常用浏览器之中,谷歌浏览器的插件最为丰富、实用性也最高。
可是,在99%的电脑上,用户访问谷歌、最终都会是这个无奈的下场:响应时间过长,无法访问此网站。

由于各种各样「 你懂得 」的原因,用户会「 被限制 」使用谷歌的服务,包括谷歌搜索、谷歌商店、谷歌学术、谷歌地球,以及最最实用、最最硬核的谷歌插件......
此时,作为唤醒谷歌商店的源泉插件,「 集装箱 」就显得尤为important了;安装好了集装箱插件,也就拿到了「 百款 」谷歌插件的万能秘钥。
以360浏览器为例,这样安装:打开360浏览器->点击右上角四个小方块图标->管理->高级管理。

这样,就来到了插件列表页面;然后,勾选上「 开发者模式 」,再将集装箱插件(.crx格式)拖拽至空白处,即可安装。

OK,有了集装箱插件,就可以肆意使用Google的全套插件了。
六、Q-Dir
Q-Dir是一款非常非常非常轻量级的效率小软件;它仅仅1.96M,双击就能运行。
在日常办公中,反复打开磁盘、来回拖拽文件、不停切换窗口、频繁在不同目录之间跳跃,这样的操作会大大降低工作效率。

而Q-Dir就是一款资源管理类的神器,它可以同时打开4个磁盘窗口,且在同一屏上显示:用户可对一个窗口操作、窗口之间不受影响,也可以在窗口之间拷贝文件、效率大大提高了75%。
当然,你还可以调整窗口布局:横向、纵向、四份、三份、两份,你说了算。此外,你还可以自定义界面颜色、字体大小......

七、FolderMove-C盘瘦身
我们经常会贪图省事,将各种各样的软件安装在C盘。于是,不久之后:C盘满了,红了,心情就烦躁了。

FolderMove是一款可以将软件的安装文件夹从爆满的C盘移动到空间更大的磁盘,从而为C盘瘦身的神器,它仅1.6M。
FolderMove无需安装,U盘式生存,打开即用,使用方式也异常地简单。
打开FolderMove,选择需要C盘里需要移动的程序文件夹,选择空间更大的目标盘,点击移动并设置符号链接。

这样,原来安装在C盘里的软件或者程序,就被移走了,C盘就瘦身了。如果想再移回来,先把符号链接删了,再反向操作即可。
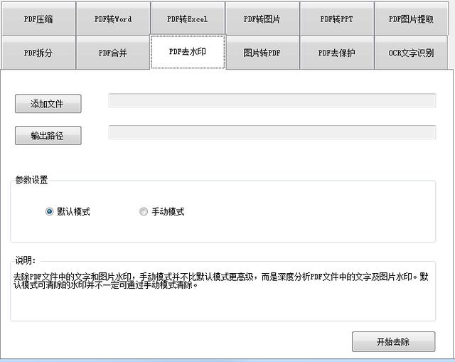
八、uPDF
uPDF是一款免费、好用、功能强大的PDF文件处理「 工具箱软件 」;它35.4M,无需安装、打开即用。
uPDF软件上手依旧很简单,拥有的功能也十分齐全,包括:PDF拆分、PDF合并、PDF去水印、PDF压缩、PDF转换Word、PDF转Excel、PDF转图片、图片转PDF、PDF转PPT、PDF提取图片.....
此外,uPDF还自带了OCR文字识别功能。

相关文章
- 详细阅读
-
? :一手车卖给了二手车商,成交后第二天说车子是事故车,说隐瞒事实?详细阅读
我一手车卖给了二手车商,成交后第二天说车子是事故车,说我隐瞒事实,要求全款退车,我该怎么办? 报警处理。二手车行在车辆鉴定方面是内行,买车人在车辆鉴定...
2022-08-16 3570
-
搞笑短视频题材 :个人短视频槽点题材如何构思?详细阅读
我们反过来看一些搞笑的账号,这些账号虽然粉丝不少,内容也很不错,但是关注搞笑账号的用户,大多数都是为了开心的,所以这样的粉丝群体自然就很难变现。所以我...
2022-08-16 4095
-
91短视频版ios :有哪些苹果手机上能用,你又不愿意让人知道的好用的app呢?详细阅读
在苹果手机中使用的软件,在不越狱的情况下,大多数人都是在苹果商店上下载软件。 但是还有其他的方法可以让你的手机中安装上在苹果商店中没有的软件。 有两个...
2022-08-16 3319
-
短视频作品怎么发 :抖音如何发长视频完整版?详细阅读
抖音是我们熟知的一款非常火爆的短视频软件,在抖音上可以浏览别人的作品,也可以发布自己的作品,那么自己发布作品的时候想要发长视频,怎么发呢?一起来看一下...
2022-08-16 3113
-
短视频用户行为分析 :据说中国近八成手机网民是短视频用户,侵权问题如何解决?详细阅读
侵权这个问题在如今这个自媒体泛滥的时代不好精准定位。 因为一个好的题材自己发布出去可能只需要短短的几分钟时间就能够引起火爆。 平台的大数据根本无法做...
2022-08-16 2640
-
91短视频ios :苹果手机除了app store,还能在哪里下载软件?包括一些破解软件?详细阅读
苹果手机,下载软件,好像只能在苹果手机自带的APP STORE下载吧?我自己从来没有尝试过在其他地方下载,在越狱最火热的年份,我也没有尝试过越狱。 2...
2022-08-16 2989
-
富二代富二代短视频 :为什么现在富二代比穷二代努力?详细阅读
大家好这里是二次元胡辣汤。酸爽可口。 看到这个问题我首先想到了马太效应。富者更富,穷者更穷。这也是一个不争的事实。但是不否认那些努力的年轻人。 富二...
2022-08-16 2576

发表评论